Innovative winemaking: where tradition & innovation come together
Digital Winery is a system for automation and control in vitivinicultura enterprises that uses AI to create wine with specific characteristics

About us
We create IT solutions for Agritech

Dmitriy Kovalchuk
The head of the expert team, wine technology specialist
We are truly proud of
our decade-long partnership with startups and young entrepreneurs, where our ideas have been successfully transformed into successful business projects
We are interested in
introducing innovative solutions to the agritech industry
We believe
that agritechnology holds great potential for agriculture and hope to contribute to the development of local practices and traditions
We help wine makers solve key problems in production
Losses
Losing some wine material in the production process
Quality
The wine quality is not as intended
Onboarding process
Onboarding staff is challenging and essential, but often inefficient
Production succession
The winemaker left with a specific wine tech
Transparency
Lack of precise information regarding the wine material, including quantities, composition, storage place, and stages of production
Monitoring
The absence of a real-time monitoring system led to delayed reporting of an issue
Cost
The cost of the bottle is too high, and it is unclear how to reduce it
Implementing Digital Winery
Production management

Transparency

Product quality

Wine production

Inventory management

Business efficiency

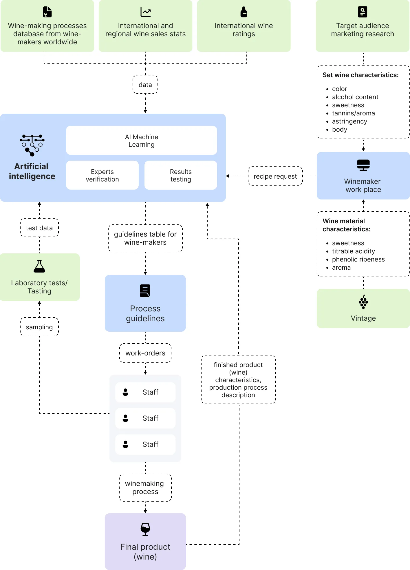
How it works
Digital Winery work process



How it works
Features usage
Manage wine tanks
Tank data transparency: condition and fill level, need for washing; location, their nominal content, manufacturer, production year, date of entry into service.
We help winemakers:
- Control the entire chain of wine making
- Control every stage of the wine material "life"
- Organize a trouble-free process of material distribution through a work order system
- Keep track of material costs

Control work orders
Monitor the work in process, indicating who is responsible for the work and when it is due, as well as the exact status of the task. Group work orders by different parameters and monitor the status of incomplete and completed business processes.
We help winemakers:
- Track the handling of wine material according to an extensive work order system
- Monitor all processes including fermentation, oxidation, blending, chilling, bottling, etc.
- Analyze the wine material and see its history in accordance with each tank
- Set the start and end dates of every single operation

Get notified
Get notified of important events and be aware of the slightest operational disruptions.
We help winemakers:
- Set up notifications for important events
- Find out about production failures in time
- Receive alerts when staff members need to be involved in the production process
- Stay "in touch" with key process sensors

Supervise the laboratory
Create a work order for the required analysis, specifying the performer and the due date. Follow up the order with an explanatory note.
We help winemakers:
- Create work orders for analysis and monitor its performance
- Capture the recent data value analysis for each tank.
- Keep track of past data for each analysis
- Easily check the wine material status

Manage inventory
Reduce costs through effective planning and control of resource utilization.
We help winemakers:
- Clearly see losses each time wine material is handled
- Control the level of additives
- Manage material consumption based on statistics present
- Keep control of chemicals and fertilizers

Real time monitoring
The temperature graph shows precise or aggregated data from the sensors installed on each tank. The work order system and operation statuses allow trouble-free processes monitoring.
We help winemakers:
- Monitor temperature conditions consistently
- Track order fulfillment in near-real time
- Track and manage changing tank fill statuses
- React quickly to any deviations from set benchmarks.

Analytics and reports
Every process analysis is stored, helping to forecast every management decision.
We help winemakers:
- Make data-driven decisions
- Generate data on every single wine material batch
- Analyze order fulfillment statistics and measure productivity
- Plan sales based on data given

How it works
AI features


Pricing
Interested in adopting the solution at your winery?
Leave your contact details now and our sales manager will contact you shortly
Technical expertise
Our product is built under supervision of winemaking experts

Dmitriy Kovalchuk
Dmitry is an international, highly qualified and knowledgeable wine expert whose experience has helped several winemaking companies improve the performance of their winemaking processes.
For example, he coordinated the wine production process “from scratch” at a winery in New Zealand. He worked at two wineries for 18 months, initiating the wine production process from harvesting to bottling.
Under Dimitri’s supervision, wineries have produced:
liters of wine
varieties from cabernet sauvignon to premium wines
Implementing Digital Winery
Register for a free demo, and explore Digital Winery automation system for your winery